This website requires JavaScript.
Explore
Help
Sign in
fdo-mirrors
/
NetworkManager
Watch
1
Star
0
Fork
You've already forked NetworkManager
0
mirror of
https://gitlab.freedesktop.org/NetworkManager/NetworkManager.git
synced
2026-02-26 01:50:37 +01:00
Code
Issues
Projects
Releases
Packages
Wiki
Activity
Actions
fa1c5fa9c1
NetworkManager
/
docs
/
internal
/
hostname.png
Beniamino Galvani
543ebef32b
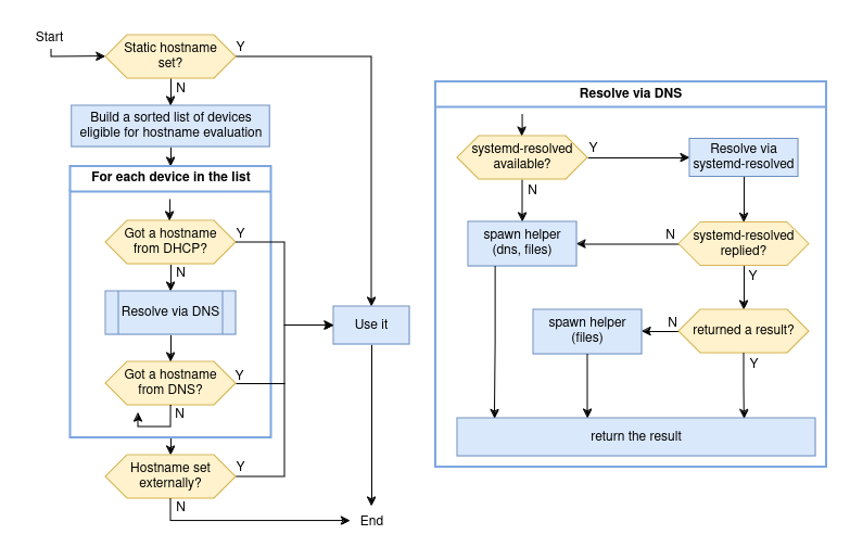
docs: document the hostname management workflow
2024-07-04 15:39:03 +02:00
95 KiB
783x516px
Raw
History