NetworkManager/docs/internal/hostname.png
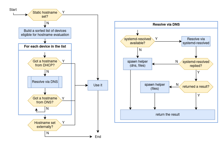
Beniamino Galvani 524febf271 docs: document the hostname management workflow
(cherry picked from commit 543ebef32b)
(cherry picked from commit 9f09d4d364)
(cherry picked from commit ff81488583)
2024-08-19 17:14:34 +02:00

95 KiB
783x516px