NetworkManager/docs/internal/device-state-machine.png
Beniamino Galvani 2b8197d0dc docs: add device internal documentation
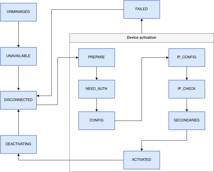
Add documentation about the implementation of NMDevice.
2023-06-27 14:29:17 +02:00

50 KiB
712x572px